ComfyUI下载和安装教程(附安装包)
ComfyUI 是一款开源的节点式图形界面工具,专为 Stable Diffusion 等生成式 AI 模型设计。ComfyUI 通过“拖拽节点+连线”的方式,让用户无需编写代码即可构建复杂的图像、视频甚至 3D 内容生成流程。
相比传统 WebUI 的“滑参数”模式,ComfyUI 把“采样器、VAE、CLIP、LoRA、ControlNet”等组件抽象成可自由组合的模块,从而实现了更高的自由度与可复现性,被社区称为“AI 绘画界的 LabVIEW”。
ComfyUI 的核心特性包括:
ComfyUI 的应用场景覆盖文生图、图生图、动漫转真人、老旧照片修复、四维彩超预测、线稿上色、隐藏文字、赛博风格转换、红包封面、表情包、手机壁纸、电商海报、视频风格化等;对艺术家而言,它是“把灵感流程化”的工具,对开发者而言,它又是调试模型、验证论文算法的可视化平台。
打开之后点击文件夹进入,可以点击 run_cpu.bat 调用 CPU 进行生图,也可以点击 run_nivdia_gpu.bat 调用 N 卡进行生图:
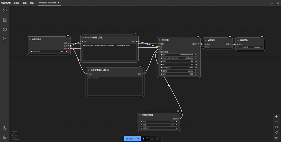
接下来就可以打开 ComfyUI 了。
相比传统 WebUI 的“滑参数”模式,ComfyUI 把“采样器、VAE、CLIP、LoRA、ControlNet”等组件抽象成可自由组合的模块,从而实现了更高的自由度与可复现性,被社区称为“AI 绘画界的 LabVIEW”。
ComfyUI 的核心特性包括:
- 支持 SD 1.x、2.x、SDXL、超分、LoRA、ControlNet、区域合成、视频生成、模型合并等;
- 异步队列系统只重跑发生变化的节点,显存占用低;
- JSON 工作流可保存、分享,他人拖入 PNG 即可一键还原完整流程;
- 同时提供 CLI 与 Electron GUI,可在本地离线运行,不主动连接外网,保障隐私;
- 最新版本还加入实时预览、RTX AI 加速、TensorRT 优化节点,推理速度最高提升 3 倍,显存降低 50%。
ComfyUI 的应用场景覆盖文生图、图生图、动漫转真人、老旧照片修复、四维彩超预测、线稿上色、隐藏文字、赛博风格转换、红包封面、表情包、手机壁纸、电商海报、视频风格化等;对艺术家而言,它是“把灵感流程化”的工具,对开发者而言,它又是调试模型、验证论文算法的可视化平台。
下载ComfyUI
这里为大家提供了 ComfyUI 的完整压缩包:安装ComfyUI
下载网盘里的 ComfyUI_windows_portable_nvidia.7z 压缩包,解压之后会得到下图的文件夹:
打开之后点击文件夹进入,可以点击 run_cpu.bat 调用 CPU 进行生图,也可以点击 run_nivdia_gpu.bat 调用 N 卡进行生图:

接下来就可以打开 ComfyUI 了。

ICP备案:
公安联网备案: